The goal of this project is to produce a low cost board than can be deployed remotely and left unattended for long periods of time.
The board should record environmental data (temperature, humidity, etc) and audio. This will be uploaded in periodic batches, or (ideally) be streamed in real time over the public internet.
There are some off the shelf solutions which do some or all of these things, but I’ve found them too expensive to be deployed at scale, particularly when it comes to localised citizen science groups or grassroots movements. Examples of these are:
- Open Acoustic Devices’s AudioMoth
- Bugg
- Frontier Labs’s BAR series
- Owl Sense recorders
- Wildlife Acoustics’s SongMeter range
- SoundCamp’s DIY streamboxes
I have built a couple of variations on SoundCamp’s streamboxes, both as described and using Pi Zeros with microphone HATs. When looking into how to incorporate these in my PhD research (using sound to increase the impact of grassroots environmental campaigns), it became apparent that they’re simply too expensive, or don’t have some of the functionality needed. So I decided to build my own - I’m a software engineer, so how hard could it be? ![]()
A couple of months ago I quickly put together a block diagram for a potential board, and when discussing it with a friend who has done something similar it was obvious I was missing a lot of things. But I have a rudimentary knowledge of electronics and some hazy memories from uni
I am actively relearning things from first principles.
My goal for this topic is to document this process in the open, and to seek help from the community - I am incredibly grateful for any help.
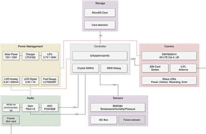
I’ll start with that first block diagram - my main concern at this point was to have different planes for the digital and analog parts, I am aware that power and RF introduce a lot of noise. This is even more important when I need relatively clean audio that can be processed for species identification, acoustic complexity indexes, etc. So this will certainly be the hardest part of this project (and it goes without saying that none of this is set in stone at this point).
